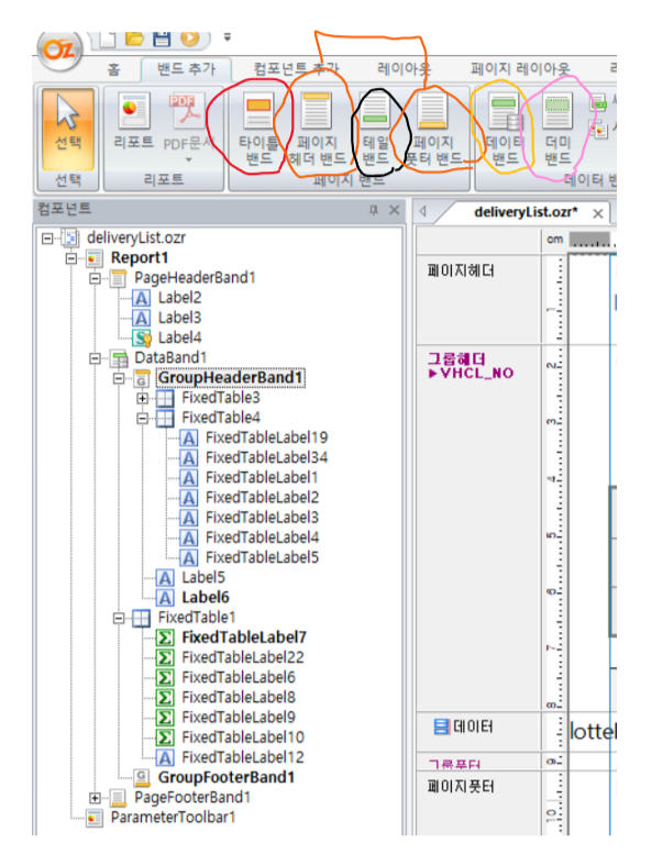
😎 상위 밴드 종류

| 타이틀 밴드 | 출력물 첫 페이지 상단에 한 번 출력 | 제목그려주는데 적합 |
| 페이지 헤더 밴드 | 머리글, 매 페이지 상단에 반복 출력 | 문서번호, 로고에 적합 |
| 페이지 풋터 밴드 | 바닥글, 매 페이지 하단에 반복 출력 | 문서번호, 페이지번호, 로고에 적합 |
| 테일 밴드 | 매 페이지 하단에 반복 출력, 페이지 풋터 밴드 제외한 다른 밴드 아래로 그려짐 |
보고서의 페이지 별 소계에 적합 |
| 데이터 밴드 | 데이터를 보여주기 위해 사용되는 밴드 | |
| 더미 밴드 | 데이터 셋 연결 없이 임의의 위치에 밴드를 추가하고자 하는 경우 사용 | 보고서의 남은 공간을 빈칸으로 채울 때 주로 사용 |

😆 데이터 밴드의 종속 밴드

| 데이터 해드 밴드/ 데이터 풋터 밴드 | 데이터 밴드 직전/ 데이터 밴드 직후 출력 |
데이터 밴드에 대한 제목 이나 데이터 건수 / 데이터 밴드에 대한 합계에 적합 |
| 상위 그룹 헤더/풋터 밴드 | 데이터 셋의 특정 필드 값으로 그룹핑된 보고서를 그리기 위해 이용 | |
| 더미 헤더 밴드/ 더미 풋터 밴드 | 데이터 밴드 직전/직후 에 출력되는 밴드 |
|
| 데이터 서브 밴드 | 데이터밴드 하단에 그려짐, 데이터 밴드가 n건 반복되면, 데이터 서브밴드도 n건 반복된다. | 칼럼이 이중구조(?)인 경우 쓰인다. |


📌 그룹 헤더 상세
셀렉트된 데이터 결과를 특정 필드 값으로 그룹핑된 출력물을 그리기 위해 사용한다.
1. 데이터 밴드의 '데이터셋' 속성 값을 셀렉트된 데이터 결과(오즈 쿼리 디자이너의 .odi 테이블명(셀렉트 결과 명)) 으로
변경한다.
2. 상위 그룹 헤더를 생성하고 그룹 기준 필드를 선택한다.
-> 이제 그룹기준 필드에 설정한 필드값으로 그룹핑된 데이터를 그룹헤더에 보여줄 수 있다.
쿼리로 따지면 해당 속성으로 group by 해주는것과 같다. 그러면
그룹해더는 해당 속성이 바뀔때마다 보이는것이고 그 밑으로 데이터는 해당 속성에 해당하는 데이터들이 묶여 보이는것,,


그 밖의 밴드들..
- 사이드 밴드 : 위의 밴드들을 수평방향으로 출력해줌
- 데이터 익스팬더 밴드
- 써머리 밴드 : 전체 보고서에 대한 요약 정보를 보여주는 밴드. 보고서의 마지막 페이지에 한번만 출력
참조 https://www.forcs.com/kr/file/OZReport%208.0%20trainingbook.pdf
'기타 프로그램 > oz' 카테고리의 다른 글
| [ 오즈 리포트 디자이너 ] 자바스크립트 로깅하는법 (0) | 2021.09.07 |
|---|---|
| [ 오즈 리포트 디자이너 ] 오즈스크립트 와 자바스크립트 (0) | 2021.07.24 |